هدف ما از انجام این پروژه چیست؟
در این بخش قصد داریم سنسور IAM20381 را به وسیله میکروکنترلر آرم، سری STM32F راه اندازی کنیم. به منظور استفاده راحت تر و بهینه تر در این پروژه از دو ماژول آماده GB301IM و GebraBit STM32F303 استفاده میکنیم.
این دو ماژول شامل مینیمم قطعات لازم سنسورIAM20381و میکروکنترلر STM32F میباشند که توسط تیم جبرابیت جهت آسان سازی کار فراهم شده اند.
در این آموزش چه چیزهایی یاد میگیریم؟
شما در این بخش ضمن راه اندازی و استفاده از سنسورIAM20381 ، به طور خلاصه با تمامی رجیسترهای سنسور IAM20381، نحوه تنظیم بخش های مختلف میکروکنترلر STM32 برای راه اندازی این سنسور با استفاده از پروتکل SPI، چگونگی استفاده از فایل کتابخانه و درایور مختص ماژول GB6301IM، نحوه فراخوانی توابع و در نهایت دریافت داده های سنسور در کامپایلر Keil نیز آشنا خواهید شد.
برای شروع این پروژه به چه چیزهایی نیاز داریم؟
برای اجرای این پروژه به سختافزار و نرمافزار نیاز داریم. عناوین این سختافزارها و نرمافزارها در جدول زیر به شما ارائه شده است و میتوانید با کلیک بر روی هر یک، آن را تهیه/دانلود کرده و برای شروع آماده شوید.
| سخت افزارهای مورد نیاز | نرمافزارهای مورد نیاز |
|---|---|
| ST-LINK/V2 Programmer | Keil uVision Programmer |
| STM32 Microcontroller – ( Gebra STM32f303 ) | STM32CubeMX Program |
| ماژول GEBRABIT-IAM20381 | |
| Cable and Breadboard |
برای انجام این کار، ابتدا باید پروتکل ارتباطی SPI را با استفاده از جامپرهای روی برد انتخاب کنیم و سپس ماژول GebraBit IAM20381 را به صورت Pin to Pin بر روی ماژول GebraBit STM32F303 همانطور که در تصویر زیر نشان داده شده است قرار می دهیم:
توجه : تصویر بالا صرفا برای نمایش نحوه قرار گیری ماژول GebraBit IAM20381 بر روی ماژول GebraBit STM32F303 می باشد . لذا برای استفاده از پروتکل ارتباطی SPI کاربر باید نسبت به انتخاب صحیح وضعیت جامپر های روی برد اقدام کند.
در نهایت، میتوانید در پنجره «Watch1» کامپایلر Keil در حالت « Debug Session »، مقادیر دما و شتاب سه محور «X، Y، Z» را در زمان واقعی مشاهده کنید.
تنظیمات STM32CubeMX
در ادامه، تنظیمات مربوط به هر یک از بخشهای «SPI»، «RCC»، «Debug» و «Clock» میکروکنترلر STM32F303 را برای توسعه ماژول GebraBit IAM20381 بررسی میکنیم.
تنظیمات SPI
برای ارتباط از طریق SPI با ماژول GebraBit STM32F303 حالت Full Duplex Master را انتخاب کرده و پین های PB3 و PB4 و PB5 را به عنوان SCK و MISO و MOSI و پین PC13 را CS انتخاب می کنیم :
RCC / Clock تنظیمات
بهدلیل وجود کریستال خارجی (External Crystal) در برد جبرابیت STM32F303، در بخش “RCC” گزینه “Crystal/Ceramic Resonator” را انتخاب میکنیم.

سپس از صفحه Clock Configuration حالت PLLCLK را انتخاب کرده و سایر تنظیمات لازم را انجام میدهیم (برای اطلاعات بیشتر کلیک کنید).




Debug & Programming تنظیمات
برای کاهش تعداد پایهها در زمان Debug and Program، در این ماژول گزینه “Serial Wire” را از بخش “Debug” در بلوک “SYS” انتخاب میکنیم که مربوط به پایههای “SWCLK” و “SWDIO” است.




Project Manager تنظیمات
تنظیمات “Project Manager” به صورت زیر است؛ در اینجا از نسخه “5.32” محیط توسعه “MDK-ARM” استفاده کردهایم. اگر شما برای برنامهنویسی از محیط توسعه دیگری استفاده میکنید، باید از قسمت Toolchain گزینه مربوط به IDE مورد استفاده خود را انتخاب کنید.




پس از تکمیل تمامی تنظیمات بالا، روی گزینه GENERATE CODE کلیک میکنیم.
Source Code
کتابخانه پروژه (Library)
جبرابیت علاوه بر طراحی ماژولار انواع حسگرها و قطعات مجتمع، برای سهولت در نصب و توسعه نرمافزار توسط کاربران، مجموعهای از کتابخانههای ساختاریافته و مستقل از سختافزار را به زبان C ارائه میدهد. در این راستا، کاربران میتوانند کتابخانهی مربوط به ماژول مورد نظر خود را در قالب فایلهای “.h” و “.c” دانلود کنند.
با افزودن کتابخانهی ارائهشده توسط جبرابیت به پروژه (راهنمای افزودن فایل به پروژه)، میتوانیم بهراحتی کد خود را توسعه دهیم. فایلهای مربوطه را میتوانید در انتهای پروژه یا در بخش صفحات مرتبط در سمت راست مشاهده کنید.
تمام توابع تعریفشده در کتابخانه با جزئیات کامل توضیح داده شدهاند و کلیه پارامترهای ورودی و مقادیر بازگشتی هر تابع بهصورت مختصر شرح داده شده است. از آنجا که این کتابخانهها مستقل از سختافزار هستند، کاربر میتواند آنها را بهسادگی به کامپایلر دلخواه خود اضافه کرده و با میکروکنترلر یا برد توسعه مورد نظر خود استفاده کند.
فایل هدر GebraBit_IAM20381.h
در این فایل بر اساس دیتاشیت سنسور یا ای سی ، تمامی آدرس رجیسترها، مقادیر هریک از رجیسترها به صورت Enumeration تعریف شده است.همچنین بدنه سنسور IAM20381 و کانفیگ های مربوط به هریک از بلوک های داخلی سنسور IAM20381 به صورت STRUCT با نام GebraBit_IAM20381 نیز تعریف شده است.که نهایتا در محیط Debug Session تمامی کانفیگ های مربوط به هر بلوک به صورت Real Time قابل مشاهده است.
IAM20381_Interface Enum
برای انتخاب پروتکل ارتباطی با سنسور از این enum استفاده می شود:
typedef enum interface
{
NOT_SPI = 0,
IS_SPI
}IAM20381_Interface;IAM20381_Soft_Reset_Config Enum
برای reset نرم افزاری سنسور از این enum استفاده می شود:
typedef enum Soft_Reset_Config
{
IAM20381_RESET = 0x01,
IAM20381_NOT_RESET = 0x00,
} IAM20381_Soft_Reset_Config;IAM20381_A_DLPF_CFG Enum
برای تنظیم low pass filter سنسور Accelerometer از این enum استفاده می شود:
typedef enum A_DLPF_CFG
{
IAM20381_A_DLPF_CFG_218 = 1,
IAM20381_A_DLPF_CFG_99 = 2,
IAM20381_A_DLPF_CFG_45 = 3,
IAM20381_A_DLPF_CFG_21 = 4,
IAM20381_A_DLPF_CFG_10 = 5,
IAM20381_A_DLPF_CFG_5 = 6,
IAM20381_A_DLPF_CFG_420 = 7,
} IAM20381_A_DLPF_CFG ;IAM20381_ DLPF_CFG Enum
برای تنظیم low pass filter سنسور دما از این enum استفاده می شود:
typedef enum DLPF_CFG
{
IAM20381_DLPF_CFG_4000 = 0,
IAM20381_DLPF_CFG_188 = 1,
IAM20381_DLPF_CFG_98 = 2,
IAM20381_DLPF_CFG_42 = 3,
IAM20381_DLPF_CFG_20 = 4,
IAM20381_DLPF_CFG_10 = 5,
IAM20381_DLPF_CFG_5 = 6,
IAM20381_DLPF_CFG_4000_ = 7,
} IAM20381_DLPF_CFG ;IAM20381_Accel_Fs_Sel Enum
برای تنظیم Full Scale Range سنسور از این enum استفاده می شود:
typedef enum accel_fs_sel
{
FS_2g = 0,
FS_4g ,
FS_8g ,
FS_16g
}IAM20381_Accel_Fs_Sel;IAM20381_Accel_Scale_Factor Enum
مقادیر Scale Factor متناظر با Full Scale Range در این enum تعریف شده است:
typedef enum Scale_Factor
{
SCALE_FACTOR_2048_LSB_g = 2048,
SCALE_FACTOR_4096_LSB_g = 4096,
SCALE_FACTOR_8192_LSB_g = 8192,
SCALE_FACTOR_16384_LSB_g = 16384
}IAM20381_Accel_Scale_Factor;IAM20381_FIFO_MODE Enum
حالت کاری FIFO سنسور با استفاده از مقادیر این enum تنظیم می شود:
typedef enum FIFO_Config
{
STREAM_TO_FIFO ,
STOP_ON_FULL_FIFO_SNAPSHOT
}IAM20381_FIFO_MODE ;IAM20381_Ability Enum
برای فعال و غیر فعال کردن بخش های مختلف سنسور از مقادیر این enum استفاده می شود:
typedef enum Ability
{
Disable = 0,
Enable
}IAM20381_Ability;IAM20381_Sleep Enum
برای تنظیم حالت کاری سنسور از مقادیر این enum استفاده می شود :
typedef enum Sleep
{
IAM20381_AWAKE = 0,
IAM20381_SLEEP
}IAM20381_Sleep ;IAM20381_Clock_Source Enum
برای کلاک سنسور از مقادیر این enum تنظیم می شود:
typedef enum Clock_Source
{
INTERNAL_20MHZ_OSCILLATOR = 0,
AUTO_SELECT = 1,
CLOCK_STOP = 7
}IAM20381_Clock_Source ;IAM20381_Power_Mode Enum
برای تنظیم حالت Power Mode سنسور از مقادیر این enum استفاده می شود:
typedef enum Power_Mode
{
IAM20381_LOW_NOISE = 0x03,
IAM20381_LOW_POWER = 0x02,
IAM20381_ACCEL_SLEEP = 0x01
} IAM20381_Power_Mode;IAM20381_ Low_Power_Filter_AVG Enum
برای تعیین فیلتر مورد استفاده در سنسور در حالت Low Power از مقادیر این enum استفاده می شود:
typedef enum LP_Averaging_Filter
{
LP_AVERAGE_4_SAMPLES_FILTER = 0 ,
LP_AVERAGE_8_SAMPLES_FILTER = 1 ,
LP_AVERAGE_16_SAMPLES_FILTER = 2 ,
LP_AVERAGE_32_SAMPLES_FILTER = 3
}IAM20381_LP_Averaging_Filter ;IAM20381_Preparation Enum
این enum منعکس کننده وضعیت آماده بودن یا تبودن هرگونه دیتایی در سنسور می باشد:
typedef enum Preparation
{
IS_NOT_Ready = 0,
IS_Ready
}IAM20381_Preparation;IAM20381_FCHOICEB Enum
برای تعیین فیلتر DLPF در از مقادیر این enum استفاده می شود:
typedef enum FCHOICEB
{
NOT_BYPASS_DLPF_FCHOICEB_0 = 0,
BYPASS_DLPF_FCHOICEB_1
}IAM20381_FCHOICEB;IAM20381_Reset_Status Enum
وضعیت نهاییReset نرم افزاری سنسور در این enum بیان شده است:
typedef enum Reset_Status
{
FAILED = 0,
DONE
}IAM20381_Reset_Status;IAM20381_FIFO_Ability Enum
برای فعال یا غیر فعال سازی FIFO از این Enum استفاده می شود:
typedef enum FIFO_Ability
{
FIFO_DISABLE = 0,
FIFO_ENABLE
} IAM20381_FIFO_Ability;IAM20381_Get_DATA Enum
نحوه دریافت داده از سنسور در این enum بیان شده است:
typedef enum Get_DATA
{
FROM_REGISTER = 0,
FROM_FIFO
} IAM20381_Get_DATA;GebraBit_ IAM20381 structure
تمامی اطلاعات و کانفیگ اجرا شده بر روی سنسور در این Structure ذخیره شده و می تواند تغییرات در هر بخش از سنسور را در محیط Debug Session مشاهده نمود.
Declaration of functions
در پایان این فایل تمامی توابع جهت خواندن و نوشتن در رجیستر های IAM20381 ، کانفیک سنسور و FIFO و دریافت داده از سنسور اعلان شده است:
/********************************************************
*Declare Read&Write IAM20381 Register Values Functions *
********************************************************/
extern uint8_t GB_IAM20381_Read_Reg_Data ( uint8_t regAddr, uint8_t* data);
extern uint8_t GB_IAM20381_Read_Reg_Bits (uint8_t regAddr, uint8_t start_bit, uint8_t len, uint8_t* data);
extern uint8_t GB_IAM20381_Burst_Read(uint8_t regAddr, uint8_t *data, uint16_t byteQuantity);
extern uint8_t GB_IAM20381_Write_Reg_Data(uint8_t regAddr, uint8_t data);
extern uint8_t GB_IAM20381_Write_Reg_Bits(uint8_t regAddr, uint8_t start_bit, uint8_t len, uint8_t data);
extern uint8_t GB_IAM20381_Burst_Write ( uint8_t regAddr,uint8_t *data, uint16_t byteQuantity);
/********************************************************
* Declare IAM20381 Configuration Functions *
********************************************************/
extern void GB_IAM20381_Who_am_I(GebraBit_IAM20381 * iam20381);
/********************************************************
* Declare IAM20381 FIFO Functions *
********************************************************/
extern void GB_IAM20381_SET_WOM_Threshold (GebraBit_IAM20381 * iam20381 ,IAM20381_Ability watermark , uint8_t wm);
extern void GB_IAM20381_Access_Serial_Interface_To_FIFO(GebraBit_IAM20381 * iam20381 ,IAM20381_Ability interface_access_fifo) ;
extern void GB_IAM20381_Write_TEMP_ACCEL_FIFO(GebraBit_IAM20381 * iam20381 ,IAM20381_Ability write_temp_fifo,IAM20381_Ability write_accel_fifo );
extern void GB_IAM20381_SET_FIFO_Mode(GebraBit_IAM20381 * iam20381 ,IAM0381_FIFO_MODE fmode);
extern void GB_IAM20381_FIFO_Reset(void);
extern void GB_IAM20381_Get_FIFO_Count(GebraBit_IAM20381 * iam20381 );
extern void GB_IAM20381_Read_FIFO(GebraBit_IAM20381 * iam20381 , uint16_t qty) ;
extern void GB_IAM20381_FIFO_Data_Partition_ACCEL_XYZ_TEMP(GebraBit_IAM20381 * iam20381);
/********************************************************
* Declare IAM20381 ACCEL Functions *
********************************************************/
extern void GB_IAM20381_Enable_Disable_XYZ_ACCEL(GebraBit_IAM20381 * iam20381 ,IAM20381_Ability x_axis,IAM20381_Ability y_axis,IAM20381_Ability z_axis );
extern void GB_IAM20381_Enable_SPI4_Disable_I2C(GebraBit_IAM20381 * iam20381 , IAM20381_Interface spisel);
extern void GB_IAM20381_Set_INT_Pin(GebraBit_IAM20381 * iam20381 , IAM20381_INT_Level level ,IAM20381_INT_Type type , IAM20381_Latch_Type latch );
extern void GB_IAM20381_Set_Clock_Source(GebraBit_IAM20381 * iam20381 , IAM20381_Clock_Source clk);
extern void GB_IAM20381_Sleep_Awake (GebraBit_IAM20381 * iam20381, IAM20381_Sleep working ) ;
extern void GB_IAM20381_Set_ACCEL_LN_Low_Pass_Filter (GebraBit_IAM20381 * iam20381 , IAM20381_A_DLPF_CFG cfg) ;
extern void GB_IAM20381_Set_TEMP_Low_Pass_Filter (GebraBit_IAM20381 * iam20381 , IAM20381_DLPF_CFG cfg) ;
extern void GB_IAM20381_Set_ACCEL_FS ( GebraBit_IAM20381 * iam20381 , IAM20381_Accel_Fs_Sel fs ) ;
extern void GB_IAM20381_Enable_Disable_Data_Ready_Interrupt(GebraBit_IAM20381 * iam20381 ,IAM20381_Ability data_int);
extern void GB_IAM20381_Set_ACCEL_Cycle(GebraBit_IAM20381 * iam20381 ,IAM20381_CYCLE cycle );
extern void GB_IAM20381_Sensor_Output_Sample_Rate (GebraBit_IAM20381 * iam20381 , uint16_t rate_hz);
extern void GB_IAM20381_LP_Averaging_Filter ( GebraBit_IAM20381 * iam20381 ,IAM20381_LP_Averaging_Filter filter);
/********************************************************
* Declare IAM20381 DATA Functions *
********************************************************/
extern IAM20381_Preparation GB_IAM20381_Check_Data_Preparation(GebraBit_IAM20381 * iam20381);
extern IAM20381_Preparation GB_IAM20381_Check_FIFO_Overflow(GebraBit_IAM20381 * iam20381);
extern void GB_IAM20381_Get_Temp_Register_Raw_Data(GebraBit_IAM20381 * iam20381);
extern void GB_IAM20381_Get_Temp_Register_Valid_Data(GebraBit_IAM20381 * iam20381);
extern void GB_IAM20381_Get_ACCEL_DATA_X_Register_Raw(GebraBit_IAM20381 * iam20381);
extern void GB_IAM20381_Get_ACCEL_DATA_Y_Register_Raw(GebraBit_IAM20381 * iam20381);
extern void GB_IAM20381_Get_ACCEL_DATA_Z_Register_Raw(GebraBit_IAM20381 * iam20381);
extern void GB_IAM20381_Get_ACCEL_DATA_X_Register_Valid_Data(GebraBit_IAM20381 * iam20381);
extern void GB_IAM20381_Get_ACCEL_DATA_Y_Register_Valid_Data(GebraBit_IAM20381 * iam20381);
extern void GB_IAM20381_Get_ACCEL_DATA_Z_Register_Valid_Data(GebraBit_IAM20381 * iam20381);
extern void GB_IAM20381_Get_Temperature(GebraBit_IAM20381 * iam20381);
extern void GB_IAM20381_Get_XYZ_ACCELERATION(GebraBit_IAM20381 * iam20381);
/********************************************************
* Declare IAM20381 HIGH LEVEL Functions *
********************************************************/
extern void GB_IAM20381_Set_Power_Management(GebraBit_IAM20381 * iam20381 , IAM20381_Power_Mode pmode);
extern void GB_IAM20381_FIFO_Configuration ( GebraBit_IAM20381 * IAM20381, IAM20381_Ability fifo );
extern void GB_IAM20381_Soft_Reset ( GebraBit_IAM20381 * iam20381 );
extern void GB_IAM20381_Initialize( GebraBit_IAM20381 * iam20381 );
extern void GB_IAM20381_Configuration(GebraBit_IAM20381 * iam20381, IAM20381_FIFO_Ability fifo);
extern void GB_IAM20381_Get_ACCEL_XYZ_TEMP_From_Registers(GebraBit_IAM20381 * iam20381);
extern void GB_IAM20381_Get_ACCEL_XYZ_TEMP_From_FIFO(GebraBit_IAM20381 * iam20381);
extern void GB_IAM20381_Get_Data(GebraBit_IAM20381 * iam20381 , IAM20381_Get_DATA get_data);فایل سورس GebraBit_IAM20381.c
در این فایل که به زبان C نوشته شده ، تمامی توابع با جزئیات کامل، کامنت گذاری شده و تمامی پارامتر های دریافتی در آرگومان توابع و مقادیر بازگشتی از آنها ، بطور واضح توضیح داده شده است.از این رو در این قسمت به همین توضیحات اکتفا کرده و کاربران را برای اطلاعات بیشتر به بررسی مستقیم از این فایل دعوت می کنیم.
برنامه نمونه در Keil
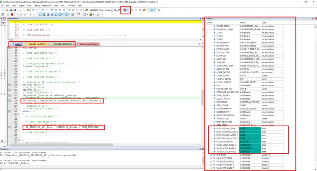
بعد از تولید پروژه Keil با استفاده از STM32CubeMX و اضافه کردن کتابخانه GebraBit_IAM20381.c ارائه شده توسط GebraBit ، به بررسی قسمت اصلی برنامه آموزشی نمونه، فایل main.c و مشاهده خروجی ماژول GebraBit IAM20381 در قسمت watch در محیط Debugging برنامه Keil می پردازیم.
شرح فایل main.c
اگر به ابتدای فایل main.c دقت کنید،متوجه می شوید که هدر GebraBit_IAM20381.h برای دسترسی به ساختار ها ، Enum ها و توابع مورد نیاز ماژول GebraBit IAM20381 ، اضافه شده است.در قسمت بعدی متغیری به نام IAM20381_Module از نوع ساختار GebraBit_IAM20381 (این ساختار در هدر GebraBit_IAM20381 بوده و در بخش توضیحات کتابخانه GebraBit_IAM20381توضیح داده شد) که برای پیکربندی ماژول GebraBit IAM20381 می باشد،تعریف شده است:
/* Private typedef -----------------------------------------------------------*/
/* USER CODE BEGIN PTD */
GebraBit_IAM20381 IAM20381_Module;
/* USER CODE END PTD */در بخش بعدی کد نوشته شده، پیکربندی و تنظیمات ماژول GebraBit IAM20381 با استفاده از توابع GB_IAM20381_initialize() و GB_IAM20381_Configuration()، انجام شود:
GB_IAM20381_Initialize( &IAM20381_Module );
GB_IAM20381_Configuration(&IAM20381_Module ,FIFO_ENABLE);
//GB_IAM20381_Configuration(&IAM20381_Module , FIFO_DISABLE );و در نهایت در قسمت while برنامه ، مقادیر ماژول GebraBit IAM20381 در 3 محور X , Y , Z و دما به طور پیوسته دریافت میشود:
GB_IAM20381_Get_Data( &IAM20381_Module , FROM_FIFO );
//GB_IAM20381_Get_Data( &IAM20381_Module , FROM_REGISTER );با خارج کردن توابع GB_IAM20381_Configuration(&IAM20381_Module , FIFO_DISABLE ); و GB_IAM20381_Get_Data( &IAM20381_Module , FROM_REGISTER ); می توان مقادیر داده ها را مستقیم از رجیستر های داده خواند.
The “main.c” file code text:
/* USER CODE BEGIN Header */
/*
* ________________________________________________________________________________________________________
* Copyright (c) 2020 GebraBit Inc. All rights reserved.
*
* This software, related documentation and any modifications thereto (collectively “Software”) is subject
* to GebraBit and its licensors' intellectual property rights under U.S. and international copyright
* and other intellectual property rights laws.
*
* GebraBit and its licensors retain all intellectual property and proprietary rights in and to the Software
* and any use, reproduction, disclosure or distribution of the Software without an express license agreement
* from GebraBit is strictly prohibited.
* THE SOFTWARE IS PROVIDED "AS IS", WITHOUT WARRANTY OF ANY KIND, EXPRESS OR IMPLIED, INCLUDING BUT
* NOT LIMITED TO THE WARRANTIES OF MERCHANTABILITY, FITNESS FOR A PARTICULAR PURPOSE AND NON-INFRINGEMENT IN
* NO EVENT SHALL GebraBit BE LIABLE FOR ANY DIRECT, SPECIAL, INDIRECT, INCIDENTAL, OR CONSEQUENTIAL DAMAGES,
* OR ANY DAMAGES WHATSOEVER RESULTING FROM LOSS OF USE, DATA OR PROFITS, WHETHER IN AN ACTION OF CONTRACT,
* NEGLIGENCE OR OTHER TORTIOUS ACTION, ARISING OUT OF OR IN CONNECTION WITH THE USE OR PERFORMANCE
* OF THE SOFTWARE.
* ________________________________________________________________________________________________________
*/
/**
******************************************************************************
* @file : main.c
* @brief : Main program body
* @Author : Mehrdad Zeinali
******************************************************************************
* @attention
*
* Copyright (c) 2022 STMicroelectronics.
* All rights reserved.
*
* This software is licensed under terms that can be found in the LICENSE file
* in the root directory of this software component.
* If no LICENSE file comes with this software, it is provided AS-IS.
*
******************************************************************************
*/
/* USER CODE END Header */
/* Includes ------------------------------------------------------------------*/
#include "main.h"
//#include "i2c.h"
#include "spi.h"
#include "gpio.h"
/* Private includes ----------------------------------------------------------*/
/* USER CODE BEGIN Includes */
#include "GebraBit_IAM20381.h"
/* USER CODE END Includes */
/* Private typedef -----------------------------------------------------------*/
/* USER CODE BEGIN PTD */
extern GebraBit_IAM20381 IAM20381_Module;
/* USER CODE END PTD */
/* Private define ------------------------------------------------------------*/
/* USER CODE BEGIN PD */
/* USER CODE END PD */
/* Private macro -------------------------------------------------------------*/
/* USER CODE BEGIN PM */
/* USER CODE END PM */
/* Private variables ---------------------------------------------------------*/
/* USER CODE BEGIN PV */
/* USER CODE END PV */
/* Private function prototypes -----------------------------------------------*/
void SystemClock_Config(void);
/* USER CODE BEGIN PFP */
/* USER CODE END PFP */
/* Private user code ---------------------------------------------------------*/
/* USER CODE BEGIN 0 */
/* USER CODE END 0 */
/**
* @brief The application entry point.
* @retval int
*/
int main(void)
{
/* USER CODE BEGIN 1 */
/* USER CODE END 1 */
/* MCU Configuration--------------------------------------------------------*/
/* Reset of all peripherals, Initializes the Flash interface and the Systick. */
HAL_Init();
/* USER CODE BEGIN Init */
/* USER CODE END Init */
/* Configure the system clock */
SystemClock_Config();
/* USER CODE BEGIN SysInit */
/* USER CODE END SysInit */
/* Initialize all configured peripherals */
MX_GPIO_Init();
//MX_I2C1_Init();
MX_SPI1_Init();
/* USER CODE BEGIN 2 */
GB_IAM20381_Initialize(&IAM20381_Module);
//GB_IAM20381_Configuration(&IAM20381_Module , FIFO_ENABLE );
GB_IAM20381_Configuration(&IAM20381_Module , FIFO_DISABLE );
/* USER CODE END 2 */
/* Infinite loop */
/* USER CODE BEGIN WHILE */
while (1)
{
/* USER CODE END WHILE */
/* USER CODE BEGIN 3 */
//GB_IAM20381_Get_Data( &IAM20381_Module , FROM_FIFO );
GB_IAM20381_Get_Data( &IAM20381_Module , FROM_REGISTER );
}
/* USER CODE END 3 */
}
/**
* @brief System Clock Configuration
* @retval None
*/
void SystemClock_Config(void)
{
RCC_OscInitTypeDef RCC_OscInitStruct = {0};
RCC_ClkInitTypeDef RCC_ClkInitStruct = {0};
RCC_PeriphCLKInitTypeDef PeriphClkInit = {0};
/** Initializes the RCC Oscillators according to the specified parameters
* in the RCC_OscInitTypeDef structure.
*/
RCC_OscInitStruct.OscillatorType = RCC_OSCILLATORTYPE_HSE;
RCC_OscInitStruct.HSEState = RCC_HSE_ON;
RCC_OscInitStruct.HSEPredivValue = RCC_HSE_PREDIV_DIV1;
RCC_OscInitStruct.HSIState = RCC_HSI_ON;
RCC_OscInitStruct.PLL.PLLState = RCC_PLL_ON;
RCC_OscInitStruct.PLL.PLLSource = RCC_PLLSOURCE_HSE;
RCC_OscInitStruct.PLL.PLLMUL = RCC_PLL_MUL9;
if (HAL_RCC_OscConfig(&RCC_OscInitStruct) != HAL_OK)
{
Error_Handler();
}
/** Initializes the CPU, AHB and APB buses clocks
*/
RCC_ClkInitStruct.ClockType = RCC_CLOCKTYPE_HCLK|RCC_CLOCKTYPE_SYSCLK
|RCC_CLOCKTYPE_PCLK1|RCC_CLOCKTYPE_PCLK2;
RCC_ClkInitStruct.SYSCLKSource = RCC_SYSCLKSOURCE_PLLCLK;
RCC_ClkInitStruct.AHBCLKDivider = RCC_SYSCLK_DIV1;
RCC_ClkInitStruct.APB1CLKDivider = RCC_HCLK_DIV2;
RCC_ClkInitStruct.APB2CLKDivider = RCC_HCLK_DIV1;
if (HAL_RCC_ClockConfig(&RCC_ClkInitStruct, FLASH_LATENCY_2) != HAL_OK)
{
Error_Handler();
}
PeriphClkInit.PeriphClockSelection = RCC_PERIPHCLK_I2C1;
PeriphClkInit.I2c1ClockSelection = RCC_I2C1CLKSOURCE_SYSCLK;
if (HAL_RCCEx_PeriphCLKConfig(&PeriphClkInit) != HAL_OK)
{
Error_Handler();
}
}
/* USER CODE BEGIN 4 */
/* USER CODE END 4 */
/**
* @brief This function is executed in case of error occurrence.
* @retval None
*/
void Error_Handler(void)
{
/* USER CODE BEGIN Error_Handler_Debug */
/* User can add his own implementation to report the HAL error return state */
__disable_irq();
while (1)
{
}
/* USER CODE END Error_Handler_Debug */
}
#ifdef USE_FULL_ASSERT
/**
* @brief Reports the name of the source file and the source line number
* where the assert_param error has occurred.
* @param file: pointer to the source file name
* @param line: assert_param error line source number
* @retval None
*/
void assert_failed(uint8_t *file, uint32_t line)
{
/* USER CODE BEGIN 6 */
/* User can add his own implementation to report the file name and line number,
ex: printf("Wrong parameters value: file %s on line %d\r\n", file, line) */
/* USER CODE END 6 */
}
#endif /* USE_FULL_ASSERT */STLINK V2
پس از ایجاد پروژه Keil با استفاده از STM32CubeMX و افزودن کتابخانه، آداپتور STLINKV2 را متصل کرده و برنامهنویس STLINK V2 را به برد جبرابیت STM32F303 وصل میکنیم.
وقتی برنامهنویس STLINK V2 را به برد جبرابیت STM32F303 متصل میکنید، نیازی به تغذیه جداگانه ماژول نیست، زیرا ولتاژ تغذیه را مستقیماً از برنامهنویس STLINK V2 دریافت میکند.






سپس روی گزینه Build (F7) کلیک کرده و پنجره Build Output را برای بررسی خطاهای احتمالی کنترل میکنیم.
در نهایت وارد حالت Debug شده و با اضافه کردن IAM20381_Module به پنجره watch و اجرای برنامه ، تغییرات مقادیر دما و ماژول GebraBit IAM20381 را در 3 محور X , Y , Z هم به صورت مستقیم از رجیستر های داده و هم FIFO مشاهده می کنیم.
دریافت داده های سنسور مستقیم از رجیستر های داده
دریافت داده های سنسور از FIFO
در ادامه می توانید پروژه راه اندازی ماژول GebraBit IAM20381 را با استفاده از ماژول GebraBit STM32F303 در محیط Keil و فایل STM32CubeMX ، شماتیک ماژول ها و دیتاشیت IAM20381 را دانلود کنید.



